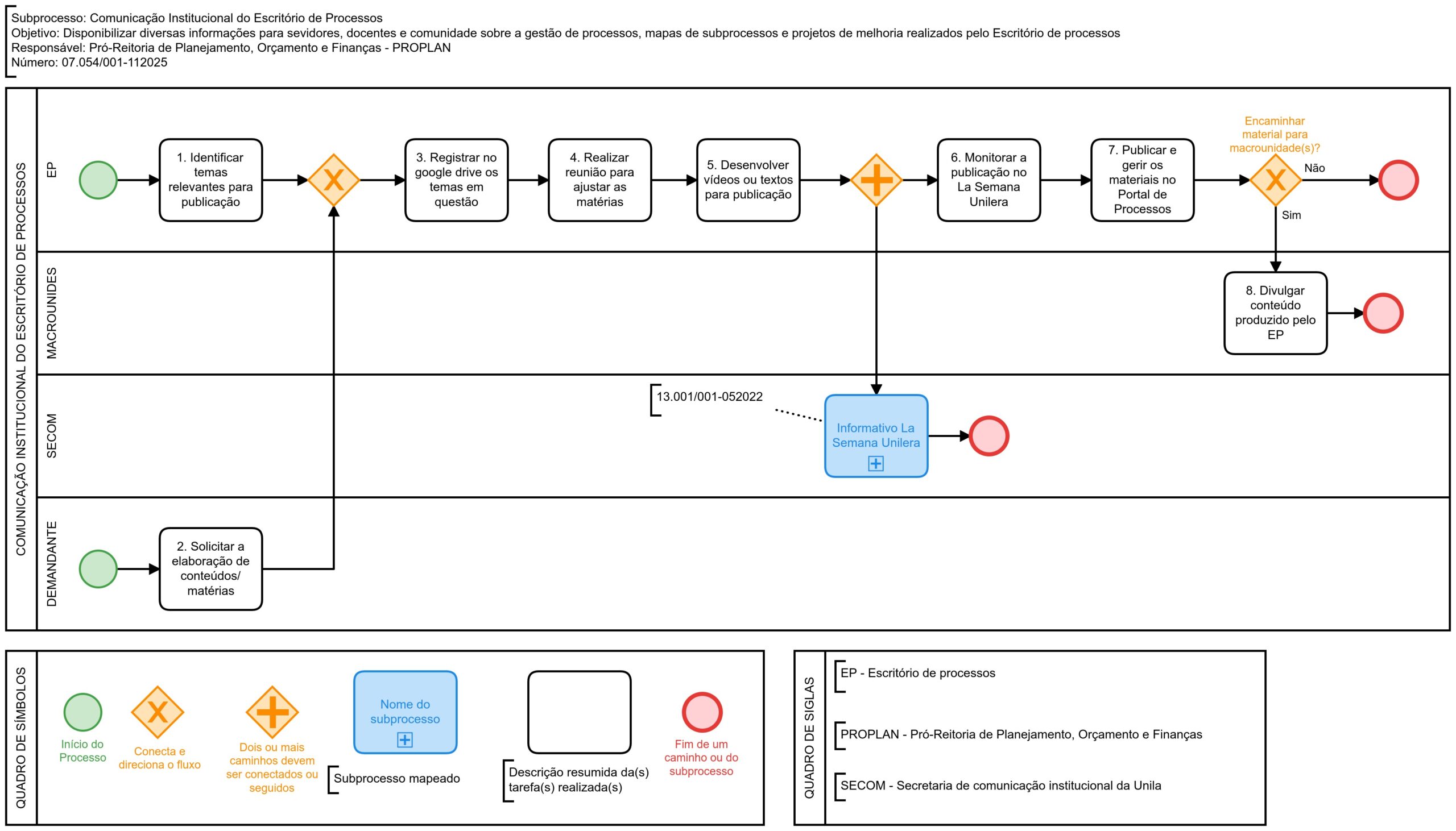
Objetivo: Disponibilizar diversas informações para sevidores, docentes e comunidade sobre a gestão de processos, mapas de subprocessos e projetos de melhoria realizados pelo Escritório de processos
Objetivo: Disponibilizar diversas informações para sevidores, docentes e comunidade sobre a gestão de processos, mapas de subprocessos e projetos de melhoria realizados pelo Escritório de processos
| Campo | Descrição |
|---|---|
| Nº do Subprocesso | 07.054/001-112025 |
| Macrounidade | PROPLAN - Pró-Reitoria de Planejamento, Orçamento e Finanças |
| Gestor do Subprocesso | Pró-reitor da Pró-reitoria de Planejamento, Orçamento e Finanças |
| Mapa elaborado por | Luiz C. K rudycz e Felipe Rot |
| Data cadastro | 25 de novembro de 2025, 10:00 |
| Última atualização | 25 de novembro de 2025, 10:00 |
| Processo Relacionado |